BomberUnits
...a Unity learning project
Level Management Component

Level Management Component

constitutes scripts taking care of scene changes and of describing the levels themselves. Levels have to be registered in a list here to appear on the level selection pane.

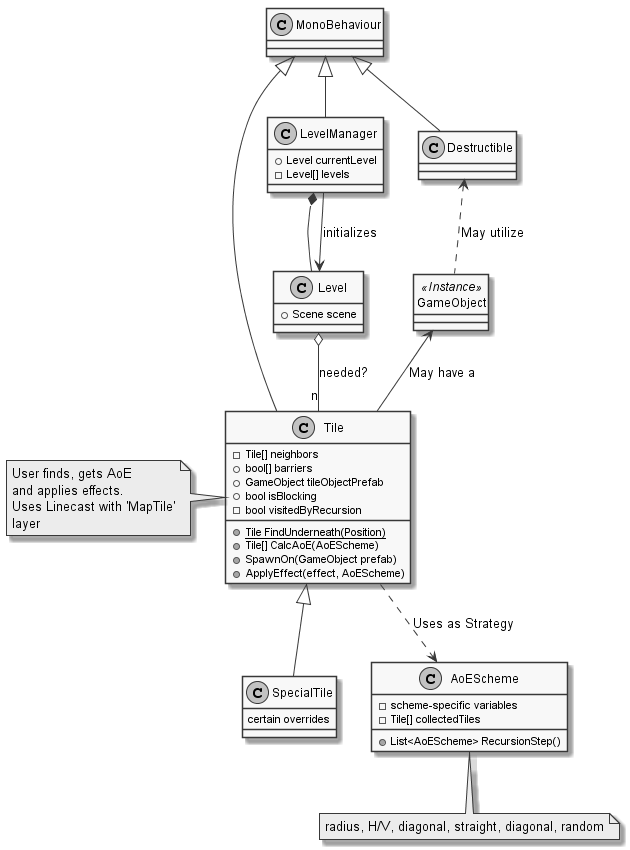
The level::LevelManager connects mainly to the net::NetAdapter to sync scene loading and level selection.
The level::Tile class is centerpiece of the level tile-based graph-building, see page_comp_tile_system. The tile system is mainly used by game mechanics, e.g. to determine the area-of-effect of an explosion.

Todo:
Write Level management page

~~~plantuml

~~~